popbayes

CRAN status R CMD Check Website deployment License: GPL (>= 2)

The goal of the R package popbayes is to infer trends of one or several populations over time from series of counts. It does so by accounting for count precision (provided or inferred based on expert knowledge, e.g. guesstimates), smoothing the population rate of increase over time, and accounting for the maximum demographic potential of species. Inference is carried out in a Bayesian framework. This work is part of the FRB-CESAB working group AfroBioDrivers.

Installation

Before using this package, users need to install the freeware JAGS.

You can install the stable version of the package from the CRAN with:

install.packages("popbayes")

Alternatively you can install the development version from GitHub with:

# install.packages("remotes")

remotes::install_github("frbcesab/popbayes", build_vignettes = TRUE)

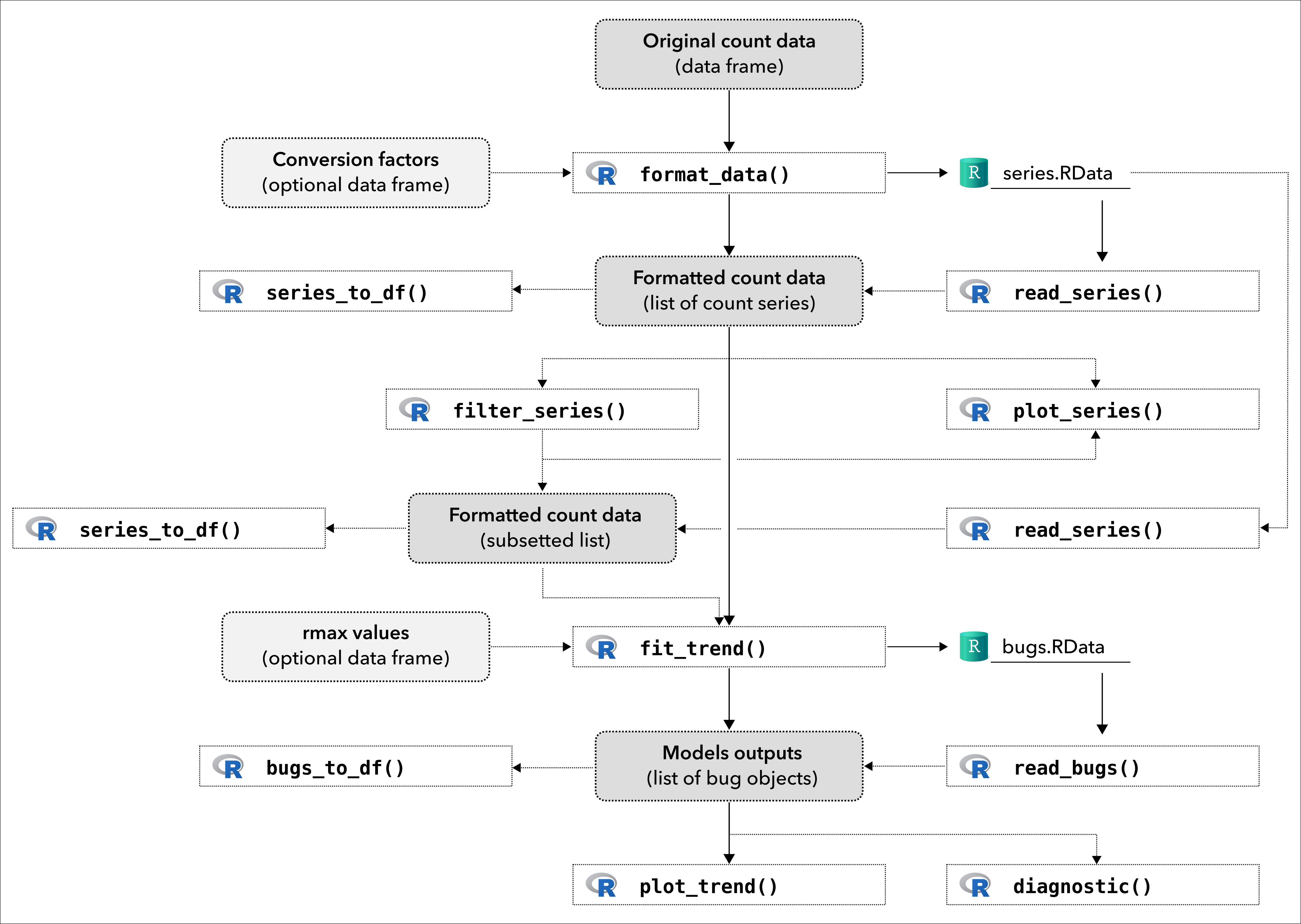
Overview

Get started

Please read the Get started vignette.

Citation

Please cite this package as:

Casajus N. & Pradel R. (2023) popbayes: Bayesian model to estimate population trends from counts series. R package version 1.2.0. URL: https://frbcesab.github.io/popbayes/.

You can also run:

citation("popbayes")

## A BibTeX entry for LaTeX users is:
## 
## @Manual{,
##   title  = {{popbayes}: {B}ayesian model to estimate population trends from counts series,
##   author = {{Casajus N.}, and {Pradel R.}},
##   year   = {2023},
##   note   = {R package version 1.2.0},
##   url    = {https://frbcesab.github.io/popbayes/},
## }